一、功能介绍

1、功能概述

用户成为中台小商店店主后,可以选品生成自己的小商店,同时每个小商店支持配置一个视频号小店,将选好的商品推送给视频号小店;

微信用户在视频号小店购买后,订单同步回来给小商店下单,下单会员为小商店店长会员,收货地址为视频号真实的订单收货地址。

在中台按小商店订单结算规则给小商店店主结算差价收益。

 

2、使用要点

(1)小商店申请、选品只能在手机端(公众号、小程序、H5)操作;

(2)视频号接入、商品推送只能在PC端前端操作。

 

 

二、后台功能

1、视频号管理

显示所有的视频号小店,支持后台添加或者小商店店主在PC端会员中心--视频号小店中配置。

 

后台添加视频号小店也必须要选择一个店主

 

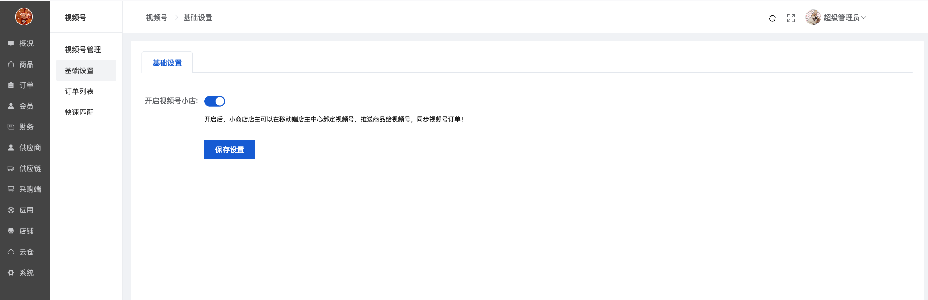
2、基础设置

开启后,小商店店主可以在移动端店主中心绑定视频号,推送商品给视频号,同步视频号订单!

 

3、订单列表

同步所有视频号小店的订单,默认订单同步后自动下单到小商店并同步到中台下单;也可以手动下单

4、快速匹配

供应链中台和视频号小店官方快递编码不一致的可手动关联匹配

三、PC端

登录后在会员中心--视频号小店中可以配置管理自己的视频号

必须要成为小商店店主才可以配置视频号小店。

1、小店设置

配置视频号小店参数

 

登录视频号小店官方后台,在服务市场--我的服务--自研中复制对应的参数。

并在上图视频号通知中复制通知地址,配置到下图自研--消息推送中,并将消息推送中的令牌、密钥设置后,填入上图设置!

作者:技术支持-周玲  创建时间:2024-02-03 16:48
 更新时间:2026-01-27 10:24